Firebox と Tigerpaw を統合する
プロフェッショナル サービス自動化ツールである Tigerpaw と統合するように Firebox を構成することができます。この統合では、サービス プロバイダが顧客アセット情報を自動的に同期させることで、より効率的なデバイス管理と監視を可能にします。
- アセット情報の自動同期 — Firebox のアセット情報とセキュリティ登録サービスのステータスを自動的に同期します。これには登録サービスの開始日と終了日、デバイスのシリアル番号、および OS バージョンが含まれます。
- クローズドループ サービス オーダー システム、セキュリティおよび登録サービス イベント — セキュリティ サービス、デバイス統計、登録サービスのステータスなどの サービス オーダーの作成と終了を自動的にトリガーする幅広いパラメータのイベントしきい値を構成します。この機能は、サービス オーダーの大量発生や誤警報を排除し、問題が解決された際にサービス オーダーを自動的に終了します。イベントが再発した場合は、同じサービス オーダーが再びオープンされ、同じイベントの繰り返しがトラッキングできるようになります。また、サービス オーダーの既定の優先度も構成できます。詳細については、イベント モニタリング を参照してください。
開始する前に
Tigerpaw One Hosted サーバー、または Firebox 統合を備えたローカルのオンプレミス Tigerpaw One サーバーを使用できます。
Firebox 統合にローカルのオンプレミス Tigerpaw サーバーを使用するには、必要な API パッケージをインストールして、Tigerpaw サーバーと Firebox 間の通信を促進する必要があります。この API パッケージのインストール方法の詳細については、Tigerpaw API のインストール チェックリスト を参照してください。
Tigerpaw API のインストールに関するサポートについては、Tigerpaw サポート にお問い合わせください。
Tigerpaw で外部製品を定義する
Firebox 統合設定を構成する前に、Tigerpaw アカウントの 外部製品 エントリを作成する必要があります。外部製品エントリは、Firebox アセットが外部製品によって管理されていることを示しています (Firebox 上の Tigerpaw 統合)。Firebox の統合構成設定で使用する 外部アカウント ID を定義します。
外部製品を作成し、外部アカウント ID を構成するには、次を実行します:
- Tigerpaw の Windows クライアントを開きます。
クライアントは、www.tigerpaw.com からダウンロードできます。 - Tigerpaw アカウントのユーザー名とパスワードを入力します。
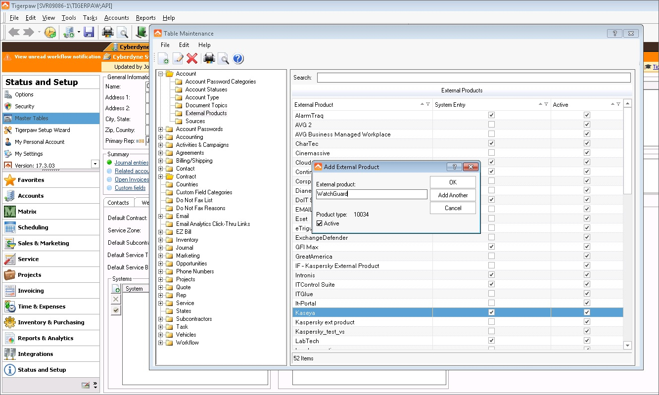
- ステータスと設定 > マスター テーブル の順に選択します。
テーブルのメンテナンス ウィンドウが表示されます。 - テーブルのメンテナンス ウィンドウで、アカウント > 外部製品 の順に選択します。
- ファイル > 新規 の順選択するか、
をクリックします。
- 外部製品 テキスト ボックスに、外部製品の名前を入力します。たとえば、WatchGuard などです。
- Active チェックボックスが選択されていることを確認してから、OK をクリックします。
外部製品をアカウントに追加する
外部製品をアカウントに追加して外部アカウント ID を定義するには:
- Firebox アセットを含める Tigerpaw アカウントを選択します。
- サービス既定 タブを選択します。
- 関連付けられた外部製品 のセクションで、
ボタンをクリックして新しいエントリを作成します。
外部 ID の追加ウィンドウが表示されます。
- 外部製品 ドロップダウン リストから、作成した外部製品を選択します。たとえば、WatchGuard などです。
- 外部アカウント ID テキスト ボックスに、この外部製品と関連付けるアカウント ID を入力します。たとえば、WatchGuard-1 などです。
Tigerpaw 統合の Firebox 設定には、このアカウント ID を使用します。 - 外部システム ID のテキスト ボックスは、空のままにします。
- OK をクリックします。
Tigerpaw アカウントの管理および構成方法の詳細については、次を参照してください:Tigerpaw の管理。
Firebox で Tigerpaw の設定を構成する
Tigerpaw の統合設定は、Fireware Web UI または Policy Manager から構成することができます。
- システム > テクノロジーの統合 の順に選択します。
- Tigerpaw > 構成 の順にクリックします。
- Tigerpaw を有効化する チェックボックスをオンにします。
- ログイン認証情報 セクションには以下が含まれます:
- ホスト名 — Tigerpaw One Hosted サーバー、またはローカルのオンプレミス Tigerpaw One サーバーのホスト名または IP アドレスを入力します。
- ユーザー名 — Tigerpaw アカウントのユーザー名を入力します。
- パスワード — Tigerpaw アカウントに対応するパスワードを入力します。
- 外部アカウント ID テキスト ボックスに、Tigerpaw アカウントの外部製品エントリ用に構成したアカウント ID を入力します。詳細については、Tigerpaw で外部製品を定義する を参照してください。
- サービス オーダー セクションには以下が含まれます:
- サービス オーダーの種類 — 新しいサービス オーダーを関連付けるサービス オーダーの種類を入力します。検索 をクリックして、Tigerpaw のリストでサービス ボードの種類を選択します。サービス ボードの種類が定義されていない場合、Firebox は Tigerpaw で構成されている既定のサービス ボードの種類を使用します。
- サービス オーダー ボード — 新しいサービス オーダーを関連付けるサービス オーダー ボードを入力します。検索 をクリックして、Tigerpaw のリストでサービス ボードの種類を選択します。サービス ボードが定義されていない場合、Firebox は Tigerpaw で構成されている既定のサービス ボードを使用します。
- チケットの優先度 — Firebox により作成されたサービス オーダーに割り当てたい優先度を入力します。検索 をクリックして、Tigerpaw のリストで優先度を選択します。優先度レベルが定義されていない場合、Firebox は、Tigerpaw で構成されている既定の優先度を使用します。
- アセット セクションには以下が含まれます:
- アセットの種類 — Firebox 向けに作成されたアセットの種類を入力します。検索 をクリックして、Tigerpaw のリストからアセットの種類を選択します。アセットの種類が定義されていない場合、Firebox は Tigerpaw で構成されている既定のアセットの種類を使用します。
- アセット名 — この Firebox に割り当てるアセット名を入力します。Firebox 用に以前 Tigerpaw で作成した既存のアセットを使用する場合は、既存のアセット名を入力します。変数 {name} および {serial} を使用して、Firebox の名前とシリアル番号を自動的に使用できます。たとえば、{name}-{serial} などです。
- イベント モニタリング タブを選択して、Tigerpaw でサービス オーダーを生成するイベントをカスタマイズします。プリセット ドロップダウン リストから、各 Firebox システム イベントのしきい値を選択するか、テキスト ボックスにカスタムしきい値を入力します。詳細については、イベント モニタリング を参照してください。
各監視しきい値のプリセットのドロップダウン リストで既存の値を選択するか、カスタム設定を入力できます。既存の値と同じ構文を使用する必要があります。無効な構文でしきい値を作成した場合でも、Tigerpaw UI は警告しません。しかし、エラーが Firebox のログに表示されます。
- テスト設定 をクリックして Tigerpaw への接続をテストし、構成した統合設定を検証します。
- 保存 をクリックします。
- 設定 > テクノロジーの統合 > Tigerpaw の順に選択します。
- Tigerpaw タブを選択します。
- Tigerpaw を有効化する チェックボックスをオンにします。
- ログイン認証情報 セクションには以下が含まれます:
- ホスト名 — Tigerpaw One Hosted サーバー、またはローカルのオンプレミス Tigerpaw One サーバーのホスト名または IP アドレスを入力します。
- ユーザー名 — Tigerpaw アカウントのユーザー名を入力します。
- パスワード — Tigerpaw アカウントに対応するパスワードを入力します。
- 外部アカウント ID テキスト ボックスに、Tigerpaw アカウントの外部製品エントリ用に構成したアカウント ID を入力します。詳細については、Tigerpaw で外部製品を定義する を参照してください。
- サービス オーダー セクションには以下が含まれます:
- サービス オーダーの種類 — 新しいサービス オーダーを関連付けるサービス オーダーの種類を入力します。検索 をクリックして、Tigerpaw のリストでサービス ボードの種類を選択します。サービス ボードの種類が定義されていない場合、Firebox は Tigerpaw で構成されている既定のサービス ボードの種類を使用します。
- サービス オーダー ボード — 新しいサービス オーダーを関連付けるサービス オーダー ボードを入力します。検索 をクリックして、Tigerpaw のリストでサービス ボードの種類を選択します。サービス ボードが定義されていない場合、Firebox は Tigerpaw で構成されている既定のサービス ボードを使用します。
- チケットの優先度 — Firebox により作成されたサービス オーダーに割り当てたい優先度を入力します。検索 をクリックして、Tigerpaw のリストで優先度を選択します。優先度レベルが定義されていない場合、Firebox は、Tigerpaw で構成されている既定の優先度を使用します。
- アセット セクションには以下が含まれます:
- アセットの種類 — Firebox 向けに作成されたアセットの種類を入力します。検索 をクリックして、Tigerpaw のリストからアセットの種類を選択します。アセットの種類が定義されていない場合、Firebox は Tigerpaw で構成されている既定のアセットの種類を使用します。
- アセット名 — この Firebox に割り当てるアセット名を入力します。Firebox 用に以前 Tigerpaw で作成した既存のアセットを使用する場合は、既存のアセット名を入力します。変数 {name} および {serial} を使用して、Firebox の名前とシリアル番号を自動的に使用できます。たとえば、{name}-{serial} などです。
- イベント モニタリング セクションで、Tigerpaw でサービス オーダーを生成するイベントをカスタマイズします。各 Firebox システム イベントのドロップダウン リストから、しきい値を選択するか、カスタムのしきい値を入力します。詳細については、イベント モニタリング を参照してください。
各監視しきい値のドロップダウン リストで既存の値を選択するか、カスタム設定を入力できます。既存の値と同じ構文を使用する必要があります。無効な構文でしきい値を作成した場合でも、Tigerpaw UI は警告しません。しかし、エラーが Firebox のログに表示されます。
- OK をクリックします。
- 構成を Firebox に保存します。
Firebox はTCP ポート 443 の HTTPS を通じて Tigerpaw にトラフィックを送信します。インターネットへの外部リンクがダウンしている場合は、サービス オーダーの管理活動を含む Tigerpaw との通信は、外部との接続が復旧されると自動的に再開します。
Tigerpaw の管理
Tigerpaw アカウントを管理するには、www.tigerpaw.com から Tigerpaw Windows クライアントをダウンロードしてインストールする必要があります。
Tigerpaw で Firebox アセットの詳細を表示する
Tigerpaw で Firebox を表示するには、以下の手順を実行します:
- Tigerpaw クライアントを開きます。
- Tigerpaw アカウントのユーザー名とパスワードを入力します。
- 左側にあるサイドバーの アカウント から、Firebox アセットを追加したアカウントを選択します。
-
アイコンをクリックして、アカウントのアセットのリストを表示します。 - アセットには、顧客アセット および 管理対象アセット の 2 つの種類があります。
顧客アセット は、Tigerpaw のアカウントに手動で追加されたアセットです。管理対象アセット は、Firebox と Tigerpaw の統合の一部として自動的に追加されたアセットです。Firebox 用のサービス オーダーが作成されている場合、Firebox アセットは両方のリストに表示できます。
- Firebox をクリックして、その詳細を表示します。
シリアル番号や機能キーの有効期限などの Firebox からの情報は自動的に同期され、リストに表示されます。
イベント モニタリング
Fireboxでイベントを監視することができます。システム イベントのしきい値を構成し、Tigerpaw でサービス オーダーを生成するイベントをカスタマイズできます。既定の サービス オーダーの種類、サービス オーダー ボード、および サービス オーダーの優先度 が、Tigerpaw 統合で構成されています。
システム条件が構成されたしきい値に適合すると、システム イベントを通知するためのサービス オーダーが作成されます。このイベントが持続せずしきい値に達しない場合は、サービス オーダーは自動的に終了されます。イベントが再発した場合は、同じサービス オーダーが再びオープンされ、同じイベントの繰り返しがトラッキングできるようになります。
証明書の有効期限
システム証明書を監視し、いずれかの証明書が指定日数以内に有効期限切れになる場合はサービス オーダーを生成します。有効期限の10 日、30 日、または 60 日前の選択が可能です。
機能キーの期限
機能キーを監視し、いずれかの機能キーが指定日数以内に有効期限切れになる場合はサービス オーダーを生成します。有効期限の10 日、30 日、または 60 日前の選択が可能です。
CPU 使用状況
指定した期間における CPU の使用率を監視します。たとえば、CPU 使用率が 10 分にわたり 90% を超えた場合にサービス オーダーを生成することができます。
メモリ使用量
指定した期間におけるメモリの使用率を監視します。たとえば、メモリ使用率が 10 分以上わたり 90% を超えた場合にサービス オーダーを生成することができます。
総接続数
システム接続限度と比較した、特定期間における同時接続数の合計を監視します。たとえば、同時接続の合計数が 10 分にわたるシステム限度の 90% を超える場合は、サービス オーダーを生成することができます。
総 SSLVPN 接続数
システム接続限度と比較した、特定期間における同時の SSLVPN 接続数の合計を監視します。たとえば、同時 SSLVPN 接続の合計数が 10 分にわたるシステム限度の 90% を超える場合は、サービス オーダーを生成することができます。
総 IPSec 接続数
システム接続限度と比較した、特定期間における同時 IPSec 接続数の合計を監視します。たとえば、同時 IPSec 接続の合計数が 10 分にわたるシステム限度の 90% を超える場合は、サービス オーダーを生成することができます。
総 L2TP 接続数
システム接続限度と比較した、特定期間における同時 L2TP 接続数の合計を監視します。たとえば、同時 L2TP 接続の合計数が 10 分にわたるシステム限度の 90% を超える場合は、サービス オーダーを生成することができます。
インターフェイス ステータス
特定期間においてネットワーク インターフェイスにリンクダウン ステータスがあるかどうかを監視します。たとえば、インターフェイスが 5、10 または 30 秒以上ダウンしている場合にサービス オーダーを生成することができます。
Botnet Detection
一定期間にわたり持続される、Botnet Detection により検出されたボットネットの活動を監視します。たとえば、ボットネット アクティビティが 10 分、30 分、または 60 分にわたり検出される場合にサービス オーダーが生成されます。
フラッド洪水の検出
DoS フラッド攻撃 (SYN、ICMP、UDP、IPsec、IKE フラッドなど) が特定期間に起きたものであるかどうかを監視します。たとえば、フラッド攻撃が 10分、30分 または 60分にわたり検出された場合は、サービス オーダーを生成することができます。
ウイルスの検出
特定の期間に Gateway AntiVirus によりウイルスが検出された場合に通知します。たとえば、10 分間に 50 件のウイルスが検出された場合にサービス オーダーを生成することができます。
侵入の検出
特定期間に IPS により侵入の試みが検出されたかどうかを監視します。たとえば、10 分間に 50 件の侵入が検出された場合にチケットを生成することができます。
スパムの検出
特定の期間に spamBlocker によりスパムの電子メール メッセージが検出された場合に通知します。たとえば、10 分間に 50 件のスパム メッセージが検出された場合にチケットを生成することができます。
APT 検出
特定期間に APT Blocker により検出された APT を監視します。たとえば、10 分間に 50 件の APT が検出された場合にチケットを生成することができます。
DLP 検出
特定期間に Data Loss Prevention により検出された違反を監視します。たとえば、10 分間に 50 件の DLP 違反が検出された場合にサービス オーダーを生成することができます。
クラスタ フェールオーバー
FireCluster フェールオーバーが発生した場合に通知します。フェールオーバーの発生後、新しい FireCluster マスターがサービス オーダーを生成します。サービス オーダー情報には新しいクラスタ マスターおよび以前のマスターのメンバー ID が含まれます。クラスタが安定して 5 分が経過するとサービス オーダーが終了します。
Tigerpaw のサービス オーダー管理
指定したイベント モニタリングのしきい値により、サービス オーダーの生成と終了が自動的にトリガーされます。これによりサービス オーダーの大量発生や誤警報を防止し、問題が解決された際にサービス オーダーが自動的に終了するようになります。イベントが再発した場合は、同じサービス オーダーが再びオープンされ、同じイベントの繰り返しがトラッキングできるようになります。
アカウントと関連付けられたサービス オーダーの概要を確認するには、以下の手順を実行します:
- アカウント から、特定のアカウントを選択します。
-
アイコンを選択して、アカウントのサービス オーダーを表示します。
サービス オーダーの一覧が表示されます。
サービス ボードおよびサービス オーダーの優先度の設定
Tigerpaw サービス ボードおよびサービスの種類は、サービス > サービス ボード フォルダの ステータスと設定 > マスター テーブル、または サービス > 種類 フォルダで Tigerpaw クライアントからカスタマイズできます。
同様に、サービス オーダーの優先度は サービス > 優先度 フォルダの ステータスと設定 > マスター テーブル で Tigerpaw クライアントからカスタマイズできます。